Documentation
How it works in 4 steps
1. Initiation
Your application redirects to Age4Zero with the minimum required age (example “aged:21”) :
scope: "openid aged:21"
2. Identification
The user verifies their identity via Itsme or another recognized official source.
3. Secure verification
Age4Zero confirms the age without storing or transmitting any personal data.
4. Simple response
Return to your application with only the age_verified:true/false and age_required claims.

Technical integration
Standard OIDC flow
Initiate an OIDC “Authorization code flow” (request code and exchange for an id_token)
// Redirect to Age4Zero
const authUrl = `https://verify.age4zero.io/auth?
client_id=YOUR_CLIENT_ID&
response_type=code&
scope=openid aged:21&
redirect_uri=YOUR_CALLBACK`;
Response via an ID token (for age over 21)
{
"age_verified": true,
"age_required": 21
}
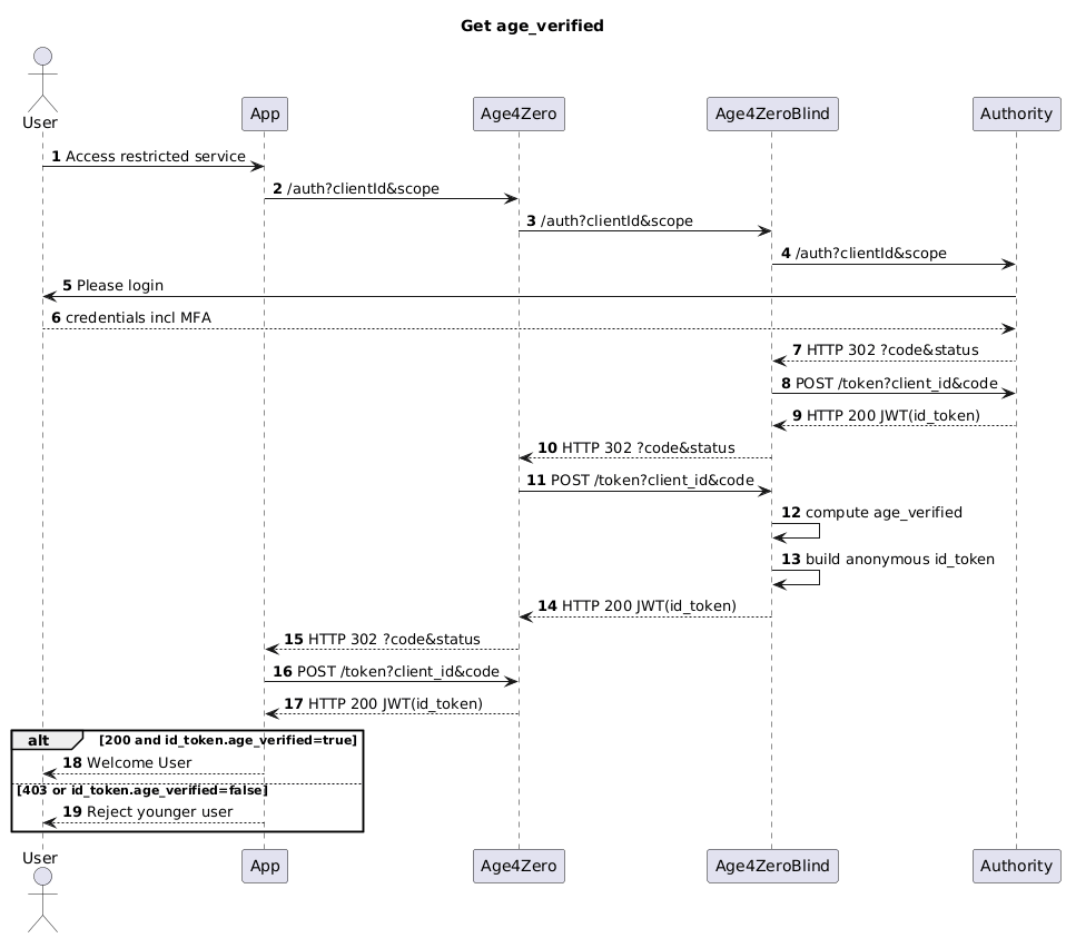
Whole OIDC flow
The three OIDC flows in action are described below:
- the Age4Zero service itself
- the Age4ZeroBlind service, which will temporarily have knowledge of the user’s personal data
- the authority service that knows the birthdate of the user

The two separate services, Age4Zero and Age4ZeroBlind, ensure that a single server never has both the visitor’s identity and the initiating application’s identity.